AMiner平台由清华大学计算机系研发,拥有我国完全自主知识产权。平台包含了超过2.3亿学术论文/专利和1.36亿学者的科技图谱,提供学者评价、专家发现、智能指派、学术地图等科技情报专业化服务。系统2006年上线,吸引了全球220个国家/地区1000多万独立IP访问,数据下载量230万次,年度访问量超过1100万,成为学术搜索和社会网络挖掘研究的重要数据和实验平台。
AMiner平台:https://www.aminer.cn
导语:推理(Reasoning)是为了形成结论或判断而以逻辑方式思考某件事的过程。随着ACL 2019清华大学唐杰老师在论文《Cognitive Graph for Multi-Hop Reading Comprehension at Scale》提出认知图谱并提出多跳阅读理解的任务后,推理在自然语言处理的研究界得到了极大的关注。
在之后的一段时间中,推理在知识图谱、关系抽取、阅读理解等多项热门的自然语言处理研究中都有应用,特别是在知识图谱上的多跳推理,在知识库问答、连接预测等问题上都取得了较大的突破。
根据AMiner-EMNLP2020词云图和论文可以看出,Reasoning相关工作(如knowledge graph、relation extraction、reading comprehension)在本次会议中也有许多不凡的工作,下面我们一起看看Reasoning主题的相关论文。

1.论文名称:Discern: Discourse-Aware Entailment Reasoning Network for Conversational Machine Reading
论文链接:https://www.aminer.cn/pub/5f7c4b8891e0117ac2a78ae7?conf=emnlp2020
作者:Yifan Gao, Chien-Sheng Wu, Jingjing Li, Shafiq Joty, Steven C. H. Hoi, Caiming Xiong, Irwin King, Michael R. Lyu
简介:
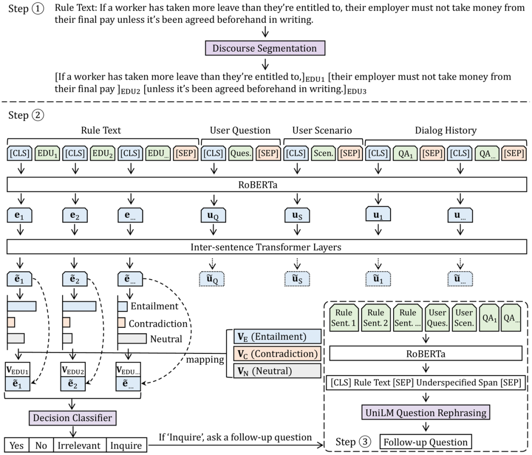
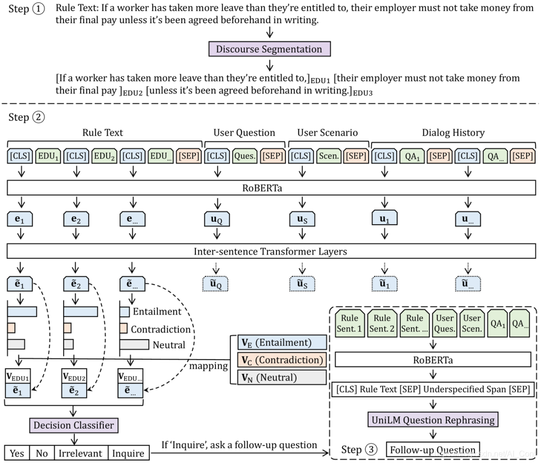
Conversational Machine Reading (CMR) is challenging because the rule text may not contain the literal answer, but provide a procedure to derive it through interactions. The authors present DISCERN, a system that does discourse-aware entailment reasoning for conversational machine reading. DISCERN explicitly builds the connection between entailment states of conditions and the final decisions. Results on the ShARC benchmark shows that DISCERN outperforms existing methods by a large margin.

2.论文名称:Dynamic Anticipation and Completion for Multi-Hop Reasoning over Sparse Knowledge Graph
论文链接:https://www.aminer.cn/pub/5f7c4d4291e0117ac2a78b24?conf=emnlp2020
作者:Xin Lv, Xu Han, Lei Hou, Juanzi Li, Zhiyuan Liu, Wei Zhang, Yichi Zhang, Hao Kong, Suhui W
简介:
Knowledge graphs (KGs) represent the world knowledge in a structured way, and have been proven to be helpful for many downstream NLP tasks like query answering, dialogue generation and machine reading comprehension. The authors study the task that multi-hop reasoning over sparse knowledge graphs. The performance of previous multi-hop reasoning models on sparse KGs will drop significantly due to the lack of evidential paths. Experimental results show that the model can alleviate the sparsity of KGs and achieve better results than previous multi-hop reasoning models.

3.论文名称:Language Generation with Multi-Hop Reasoning on Commonsense Knowledge Graph
论文链接:https://www.aminer.cn/pub/5f6dc19f91e0115337005560?conf=emnlp2020
作者:Haozhe Ji, Pei Ke, Shaohan Huang, Furu Wei, Xiaoyan Zhu, Minlie Huang
简介:
Despite the recent success of pre-trained language models such as GPT-2 on various language generation tasks, these models are still struggling on generation tasks that require reasoning over commonsense knowledge that is not explicitly stated in the context. The authors present Generation with Multi-Hop Reasoning Flow that reasons over structured commonsense knowledge during text generation. The proposed method leverages both the structural and semantic information of the external knowledge base by performing dynamic multi-hop reasoning on the relational paths. The authors conduct extensive experiments and empirically show that the method outperforms existing approaches that integrate commonsense knowledge to pre-trained language models on three text generation tasks.

4.论文名称:Question Directed Graph Attention Network for Numerical Reasoning over Text
论文链接:https://www.aminer.cn/pub/5f632c4491e011242e3f2b0c?conf=emnlp2020
作者:Kunlong Chen, Weidi Xu, Xingyi Cheng, Zou Xiaochuan, Yuyu Zhang, Le Song, Taifeng Wang, Yuan Qi, Wei Chu
简介:
The authors first introduce the machine reading comprehension task requiring numerical reasoning. To aggregate the information between the numbers and entities, the authors propose a question directed graph attention network (QDGAT) to make sophisticated reasoning. Compared to NumNet+, QDGAT incorporates the number types and entity mentions into the graph attention network, and directs the graph reasoning process with the question. In this way, the method can better capture the relations between numbers and entities, and reduce the learning difficulty due to the interaction with the question during the graph reasoning.

5.论文名称:Double Graph Based Reasoning for Document-level Relation Extraction
论文链接:https://www.aminer.cn/pub/5f75d43091e0111c1eb4d7a0?conf=emnlp2020
作者:Shuang Zeng, Runxin Xu, Baobao Chang, Lei Li
简介:
The task of identifying semantic relations between entities from text, namely relation extraction (RE), plays a crucial role in a variety of knowledge-based applications, such as question answering and large-scale knowledge graph construction. The authors introduce Graph Aggregation-and-Inference Network (GAIN) to better cope with document-level relation extraction, which features double graphs in different granularity. GAIN utilizes a heterogeneous Mention-level Graph to model the interaction among different mentions across the document and capture document-aware features. It uses an Entity-level Graph with a proposed path reasoning mechanism to infer relations more explicitly.

更多EMNLP2020论文,可以关注公众号或者链接直达EMNLP2020专题,最前沿的研究方向和最全面的论文数据等你来~

内容中包含的图片若涉及版权问题,请及时与我们联系删除


评论
沙发等你来抢